Максим
Полезные статьи

ПОШАГОВОЕ РУКОВОДСТВО: ЧАТ-БОТ ДЛЯ ВЫДАЧИ ПОДАРКОВ

Представьте ситуацию: у вас акция, есть ограниченное количество промокодов или купонов, и вы хотите раздать их подписчикам так, чтобы каждый человек получил только один подарок, причем подарки не повторялись. Звучит сложно? На самом деле, это легко реализовать с помощью чат-бота на платформе Watbot.ru.
В этом руководстве мы разберем, как создать чат-бота, который будет автоматически выдавать уникальные подарки пользователям с защитой от повторного получения. Давайте начнем!

Что вам понадобится перед началом

Прежде чем приступить к сборке сценария, убедитесь, что у вас уже есть готовый бот в Telegram, подключенный к платформе Watbot.ru. Инструкция по ссылке ниже:
- YouTube Смотрите любимые видео, слушайте любимые песни, загружайте собственные ролики и делитесь ими с друзьями, близкими и целым миром. www.youtube.com

Знакомство с интерфейсом конструктора

Перед тем как погрузиться в создание сценария, давайте быстро освежим основы работы с конструктором. В Watbot.ru есть два ключевых элемента: блоки и связи между ними.
Связи отображаются синими стрелками. Когда наводите на них курсор, они становятся красными, и посередине появляется значок корзины — нажав на него, вы удалите связь. Чтобы создать новую связь, наведите курсор на черную точку нужного блока, зажмите кнопку мыши и протяните стрелку к целевому блоку.
Блоки тоже легко удаляются — просто наведите курсор и нажмите на корзину, затем подтвердите действие. Добавить новый блок можно через кнопку «Добавить блок» в верхнем правом углу. Там вы увидите все доступные блоки, разделенные по категориям. Для удобства есть поисковая строка сверху.
Кстати, внизу слева можно менять масштаб рабочей области и переключаться между светлой и темной темой — выбирайте, как вам комфортнее работать.

Подготовительный этап: создаем список подарков

Теперь переходим к самому интересному. Для начала нам нужно создать список, в котором будут храниться все подарки. Это важный шаг, который лучше сделать сразу, чтобы потом не отвлекаться.

1. Создание списка

Перейдите в раздел «Списки» в левом меню и нажмите кнопку «Создать список». Назовите его, например, «Подарки» — это будет наша база всех купонов.
Теперь добавьте поля для вашего списка. Нам понадобится два типа полей:
  • Первое поле должно быть текстовым — назовите его «Имя». Здесь мы будем хранить название каждого подарка (например, «Подарок 1», «Подарок 2» и так далее).
  • Второе поле выберите с типом «Картинка» и назовите «Фото». Это поле для изображений ваших купонов. В нашем примере на фотографиях будут купоны со скидками, но вы можете использовать любые другие изображения.
После настройки полей нажмите «Создать», и ваш список готов к заполнению.

2. Добавление подарков в список

Зайдите в созданный список «Подарки» и начните добавлять записи. Нажмите синюю кнопку «Добавить запись».
В поле «Имя» введите название, например, «Подарок 1» — так вам будет удобнее ориентироваться. В поле «Фото» загрузите изображение первого купона. Нажмите «Создать» и повторите процесс для остальных подарков.
Для примера добавим четыре подарка с названиями «Подарок 1», «Подарок 2», «Подарок 3» и «Подарок 4», каждый со своим уникальным изображением купона. У вас может быть больше или меньше — всё зависит от вашей акции.

3. Настройка интеграции с Google Таблицами

Следующий важный шаг — настроить интеграцию с Google Таблицами. Она нам понадобится для того, чтобы отслеживать, кто уже получил подарок, и предотвращать повторную выдачу.
Перейдите в «Настройки», затем в раздел «Интеграции». Найдите в списке доступных интеграций Google Таблицу и выберите свой аккаунт Google. Если вы делаете это впервые, система попросит вас войти через Google — просто следуйте инструкциям.
После выбора аккаунта обязательно проверьте статус — там должно быть написано «Авторизован». Если видите другой статус, нажмите «Обновить». Затем сохраните настройки.
Отлично! Теперь вся подготовительная работа завершена, и мы можем переходить непосредственно к сборке сценария.

Сборка базового сценария выдачи подарков

4. Создание приветственного сообщения

Начнем с первого блока — «Цепочка сообщений». Это будет приветствие, которое увидит пользователь при запуске чат-бота.
Откройте блок и настройте текст сообщения. Хорошая практика — обращаться к пользователю по имени, чтобы создать более личный контакт. Для этого вставьте переменную «Имя» — она автоматически подтянет имя пользователя из его профиля в Telegram.
Напишите приветственный текст, например: «[Имя], здравствуй! Скорее нажимай на кнопку ниже и забирай свой подарок».
Теперь настроим кнопку. Замените стандартную кнопку «Привет» на «Получить подарок». Зайдите в настройки клавиатуры и перетащите кнопку так, чтобы она отображалась под сообщением.

5. Настройка блока выдачи подарков

Добавьте новый блок из категории «Списки и таблицы» — выберите «Чтение записей из списка». Обратите внимание: нужен именно этот блок, а не «Чтение записи из списка».
Проведите связь от кнопки «Получить подарок» к этому блоку. Теперь займемся его настройкой:
  • Оставьте бота неизменным (это ваш текущий бот)
  • В поле «Список» выберите созданный ранее список «Подарки»
  • «Поле для поиска» оставьте пустым
  • В разделе «Шаблон цепочки сообщений» выберите «Фото» и укажите поле «Фото» из вашего списка
Здесь есть важная настройка: активируйте опцию «Отправить сообщение перед отправкой списка». Это позволит добавить текст перед изображением купона. Напишите что-то вроде: «Поздравляю! Теперь у тебя есть купон. Действует до 31 декабря. Использовать можно только один раз».
Теперь самое главное — настройте количество записей в сообщении и поставьте значение «1». Это критично! Если не ограничить количество, чат-бот покажет пользователю все подарки сразу, и он сможет выбирать. А мы хотим, чтобы система случайным образом выдавала один конкретный подарок без права выбора.
В поле «Имя кнопки выбора элемента из списка» напишите «Продолжить».

6. Удаление выданного подарка из списка

Следующий шаг — добавить блок «Удаление записи из списка». Зачем это нужно? Чтобы выданный подарок больше никому не достался. Если у вас 100 купонов для 100 человек, каждый должен получить уникальный подарок.
Добавьте блок «Удаление записи из списка» (не путайте с другими похожими блоками!) и проведите связь от «Любая другая фраза» предыдущего блока.
Настройте блок:
  • Выберите список «Подарки»
  • «Поле для поиска» — выберите «Имя» (там, где у нас «Подарок 1», «Подарок 2» и т.д.)
  • «Тип поиска» оставьте без изменений
От кнопки «Успешно» проведите связь к следующему блоку.

7. Финальное сообщение

Добавьте последний блок «Цепочка сообщений» для завершающего сообщения. Напишите что-то вроде: «Спасибо большое, что приняли участие в выборе подарка! Будем ждать вас в нашей студии».
Добавьте кнопку «Вернуться в начало» и проведите связь от неё к стартовому блоку, чтобы пользователь мог вернуться к началу сценария.

8. Первое тестирование

Отлично! Базовая версия готова. Давайте проверим, как она работает.
Откройте Telegram, найдите вашего бота и нажмите «Старт». Вы должны увидеть приветственное сообщение с вашим именем и кнопку «Получить подарок». Нажмите на неё.
Чат-бот отправит предварительное сообщение с условиями использования купона, затем покажет изображение случайного купона (например, со скидкой 15%) и кнопку «Продолжить». После нажатия появится финальное благодарственное сообщение.
Теперь вернитесь в конструктор и проверьте раздел «Списки». Если было четыре подарка, теперь должно остаться три. Один действительно удалился! Это значит, что механизм работает правильно.
Однако есть проблема: если вы перезапустите чат-бота, сможете получить еще один подарок, потом еще один и так далее. Нам нужно это исправить.

Защита от повторного получения подарков

Сейчас мы добавим механизм, который будет запоминать всех пользователей, уже получивших подарки, и не позволит им получить второй купон.

9. Добавление записи в Google Таблицу

Добавьте блок «Запись в Google Таблицу» из категории «Списки и таблицы». Вставьте его между блоком «Удаление записи из списка» и финальным сообщением. То есть связь от кнопки «Успешно» теперь должна вести к этому новому блоку, а уже от него — к благодарственному сообщению.
Настройте блок следующим образом:
  • Выберите «Создать новую таблицу» (или можете использовать существующую)
  • Задайте имя таблицы — «Подарки»
  • Добавьте две константы для записи данных:
Важный момент: в первой константе ячейка будет «A» (оставьте как есть), во второй измените ячейку на «B».

10. Проверка работы записи в таблицу

Перезапустите чат-бота в Telegram и пройдите весь процесс получения подарка заново. На этот раз, после получения купона, данные о вас должны сохраниться в Google Таблице.
Зайдите в свой Google Диск и найдите автоматически созданную таблицу «Подарки». Откройте её — там должны быть две колонки: в столбце A ваш Telegram ID, в столбце B ваш username. Отлично, всё работает!

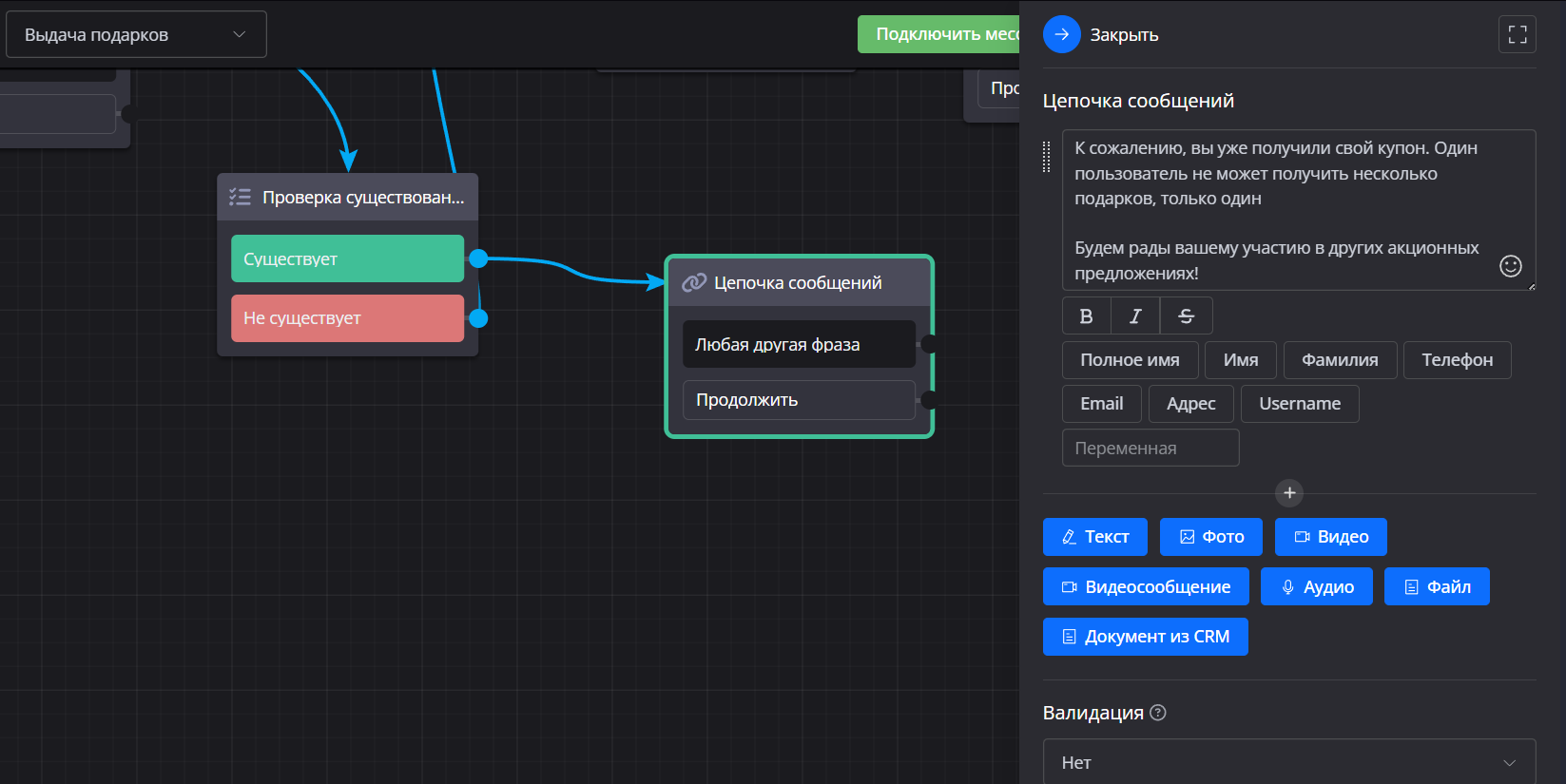
11. Добавление проверки существования записи

Теперь финальный штрих. Добавьте блок «Проверка существования записи в Google Таблице» (тоже из категории «Списки и таблицы»). Этот блок должен стоять между кнопкой «Получить подарок» и блоком чтения записей из списка.
Логика простая: перед тем как выдать подарок, чат-бот проверит, есть ли пользователь в таблице. Если есть — значит, он уже получал купон, и чат-бот не даст ему второй. Если записи нет — пользователь новый, можно выдавать подарок.
Настройте блок:
  • В поле URL вставьте ссылку на вашу Google Таблицу (скопируйте её из адресной строки браузера, когда открыта таблица)
  • «Лист» — укажите название листа, обычно это «Подарки»
  • «Текст для поиска» — выберите переменную username (это имя пользователя в Telegram)
  • «Столбец для поиска» — укажите B, потому что username записывается именно в этот столбец
От этого блока проведите две связи:
  • Если запись НЕ существует — ведите к блоку выдачи подарка
  • Если запись существует — добавьте новый блок «Цепочка сообщений» с текстом: «К сожалению, вы уже получили свой купон. Один пользователь не может получить несколько подарков. Будем рады вашему участию в других акционных предложениях»

12. Финальное тестирование

Пришло время для полноценной проверки! Но сначала удалите свою запись из Google Таблицы, чтобы чат-бот снова воспринял вас как нового пользователя.
Перезапустите чат-бота, нажмите «Старт», затем «Получить подарок». Вы должны получить купон (допустим, на этот раз скидка 10%). Всё отлично!
Теперь самое интересное: попробуйте получить подарок повторно. Нажмите «Вернуться в начало», затем снова «Получить подарок». Вместо купона вы должны увидеть сообщение: «К сожалению, вы уже получили свой купон».
Идеально! Система защиты работает.

Практические советы по использованию

Кстати, для запуска такой акции не обязательно создавать отдельного бота с нуля. Если у вас уже есть рабочий чат-бот, просто создайте в нём новый сценарий для выдачи подарков. Затем можете сделать рассылку с приглашением принять участие в акции и вставить ссылку, которая сразу переведет пользователей в этот сценарий.
Также подумайте о масштабировании: если планируете выдавать сотни или тысячи подарков, заранее подготовьте список со всеми купонами. Можно даже использовать разные типы подарков — скидки, бонусы, промокоды на услуги — всё зависит от вашей фантазии и бизнес-задач.

Что мы создали

Давайте подведем итог. Вы создали полноценную систему автоматической выдачи подарков, которая:
  • Случайным образом выдает один уникальный подарок каждому пользователю
  • Удаляет выданный подарок из базы, чтобы он больше никому не достался
  • Запоминает всех пользователей в Google Таблице
  • Блокирует повторное получение подарков одним человеком
  • Работает полностью автоматически без вашего участия
Такой чат-бот идеально подходит для проведения акций, розыгрышей, программ лояльности и любых других маркетинговых активностей, где нужно раздать ограниченное количество бонусов.
Теперь вы можете запускать промо-кампании, привлекать новых клиентов и радовать существующих — всё это на автопилоте. Удачи в развитии вашего бизнеса!

Полезные ссылки

Бесплатная регистрация на платформе Watbot  для создания чат-ботов:
Watbot — визуальный конструктор чат-ботов Визуальный конструктор чат-ботов для Вашего бизнеса. Подойдёт для любой ниши. Соберите готовое решение чат-бота за 10 минут! 300 видеоуроков внутри платформы. Больше 100 шаблонов чат-ботов. Легко научиться собирать. Усиливает продажи и автоматизацию. watbot.ru
Видео инструкция ЧАТ-БОТ ДЛЯ ВЫДАЧИ ПОДАРКОВ:
- YouTube Смотрите любимые видео, слушайте любимые песни, загружайте собственные ролики и делитесь ими с друзьями, близкими и целым миром. www.youtube.com